"O melhor software para
Distribuidora e Revenda"

LOCAÇÃO

Locação de equipamento para Hospital ou para paciente de Operadora de Saúde em Grupo (HOME CARE)

O sistema possui, um módulo poderoso de locação de equipamento, e totalmente integrado ao sistema geral.

Possui capacidade de atender locação para pessoa jurídica (hospital) , bem como capacidade e características avançadas para atender paciente pessoa física (HOME CARE).

2A – Para o atendente da locação ,o sistema fornece as seguintes facilidades

2A.1. Consulta disponibilidade de equipamento ,para locação
2A.2. Consulta estoque de  material acompanhante , como acessório e consumível
2A.3. Verifica inadimplência (módulo de cobrança) , em tempo real
2A.4. Fornece preço diferenciado,  pôr operadora de serviço médico (grupo de saúde)
2A.5. Permite  identificar paciente pôr operadora de serviço médico (grupo de saúde)
2A.6. Conhece cada equipamento tecnicamente, mostrando na tela, toda a lista de
acessórios e consumíveis necessários, do equipamento objeto da locação, evitando o esquecimento de algum  material acompanhante



2B - Para a gestão e integração com o módulo geral (ERP)

2B.1. reserva o equipamento imediatamente
2B.2. reserva (empenha) no estoque, todos os acessórios e consumíveis utilizados
2B.3. Tão logo feito o pedido, dispara, em mini-impressora a lista de materiais ,no setor de despacho ,e ,no setor de logística de tranporte, agilizando a separação e despacho
2B.4. O módulo de logística (leia ) do sistema , permite identificar cada equipamento por série, e cada consumível por lote, garantido segurança e
rastreabilidade de cada material em cada locação, e utilizando ainda leitor de código de barra para agilidade e precisão no processo

Sistema (Software) Específico para:

assistência técnica para empresa distribuidora de equipamento médico hospitalar
img-locação
img-rastreabilidade individual
logistica-tecnix-informatica
img-estoque multinível

2B.5. Faturamento automático, periódico, do serviço de locação e material consumível.
2B.6. No caso de faturamento para operadora de serviço médico (medicina de grupo), acompanha detalhamento de cada locação, de cada paciente participante, do plano da operadora 2B.7. Sendo o sistema todo integrado, e com capacidade de rastrear cada equipamento , em cada cliente, e como a locação pode ser pôr um tempo longo,
o sistema indica manutenção preventiva (Assistência Técnica) em equipamentos fora da empresa. O sistema conhece cada equipamento e sabe o tempo de revisão de cada um deles
Lembre-se que este sistema tem um módulo poderoso de Assistência Técnica, portanto o sistema tem um histórico de todos os serviços feitos num equipamento (série).
2B.8. Obriga , emitindo automaticamente Ordem de Serviço, para a entrada na Assistência Técnica, cada equipamento retornado da locação.

2C. Logística

Quando um pedido de locação é feito, dispara-se imediatamente estes pedidos , em mini-impressora , nos setores envolvidos , como almoxarifado e logística de transporte , bem antes da aprovação.
Estes pedidos são impressos em mini-impressora de cupom, com todos os detalhes , seja de equipamento , como de materiais, adicionais. Isto antecipa o processo de separação , e da logística de entrega.
Garante agilidade no processo, tão necessário , neste setor em que a vida humana não pode esperar.

Aqui mostramos a importância de um ERP que possui módulo que fazem parte do negócio da empresa ,módulos estes tão necessários e bem construídos , e
totalmente integrados ao sistema geral (ERP).
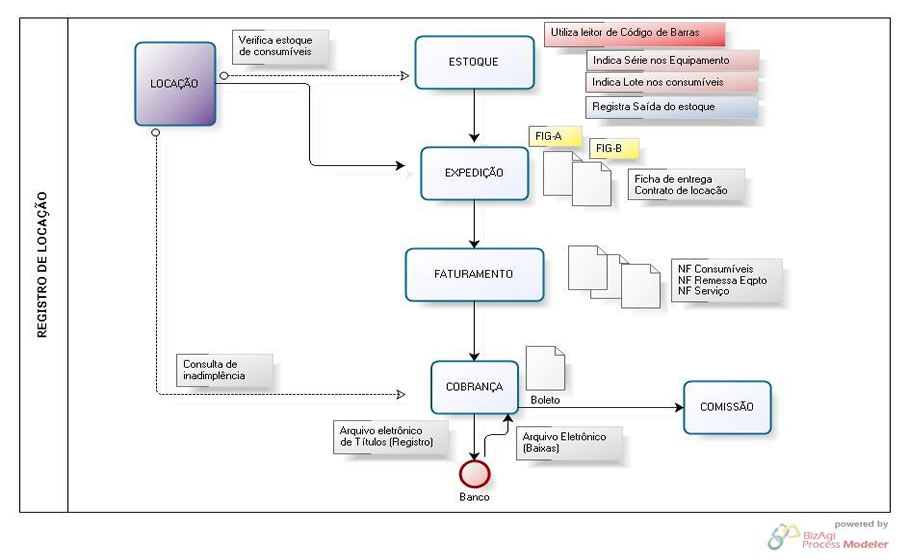
Veja a vantagem da integração perfeita com outros módulos , como estoque, expedição (logística), faturamento e cobrança.

Nas imagens asseguir,você verá o esquema da abertura da locação e de seu encerramento:





Av. Conselheiro Rodrigues Alves, 340 - cj. 04 - Vila Mariana - São Paulo -SP
Tels: (11) 93469-6232
Webmaster: giovanniura.com
Home | Quem Somos | Soluções | Clientes | Contato | Mapa do Site